时间:2022-08-06 17:19:05作者:来源:人气:我要评论(0)
有不少用户遇到了Win10应用商店闪退或打不开的问题,网上各种方法一大推,并不都管用。小编搜集整理了一些可用的解决方法,遇到打开Win10应用商店闪退、应用打不开的问题可参考。

Win10应用商店闪退打不开修复教程
可以通过重置应用商店解决,其实重置应用商店也有两种方法,一种是运行Powershell命令,一种是直接运行wsreset命令。
操作方法
1、点击任务栏的搜索(Cortana小娜)图标,输入Powershell,在搜索结果中右键单击Powershell,选择“以管理员身份运行”。

2、执行以下命令:
① 针对Win10应用商店打不开的情况,请输入以下命令(复制粘贴即可)回车:
$manifest = (Get-AppxPackage Microsoft.WindowsStore).InstallLocation + ‘\AppxManifest.xml’ ; Add-AppxPackage -DisableDevelopmentMode -Register $manifest

② 针对Win10应用打不开的情况,请输入以下命令:
Get-AppXPackage -AllUsers | Foreach {Add-AppxPackage -DisableDevelopmentMode -Register “$($_.InstallLocation)\AppXManifest.xml”}

3、打开设置—更新和安全—Windows更新(可直接点此打开),把所有已检测到的更新全部安装完成。

4、对于应用商店打不开的问题,如果上述方法不奏效,可尝试重置应用商店:
按Win+R打开运行,输入wsreset,回车

5、如果你的应用商店打开后提示“服务器出错,我们都有不顺利的时候”,错误代码为0x80072EFD,这可能是IE中的代理设置导致。

此时可检查IE的Internet选项—连接——局域网设置,如下图所示,如果“为LAN使用代理服务器”被勾选,则取消勾选。

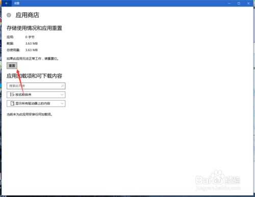
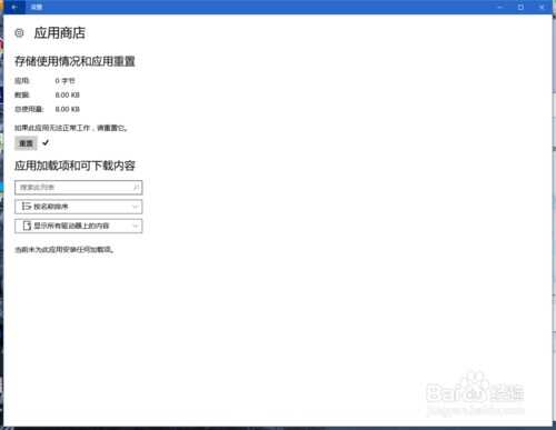
升级Win10周年版后在设置中重置应用商店:
新版本的Win10在设置中可以直接重置应用商店,可解决大部分应用闪退、打不开的问题。
开始菜单打开设置,应用功能 高级选项

点击重置

ok,打开应用商店看看是不是活过来了

相关阅读 Win10自动安装游戏应用程序禁用方法 Win10使用随机无线网卡MAC地址的方法 Win10如何设置本地连接为按流量计费网络? Win10右键菜单样式修改方法 开启Win10组合键解锁屏幕方法 Win10右键菜单管理方法 Win10右键菜单打开慢解决方法 Win10 OneDrive无法同步文件解决方法 Win10音量无法调节的解决办法 一招解决Win10玩游戏报错/花屏/无法最大化窗口问题 Win10无法打开定位服务的解决办法
热门文章
win10双屏独立显示一个玩游戏,一个看视频方法
Win10电视直播软件推荐:Hello, TV使用教程技巧
win10packages文件夹可以删除吗 win10packages文件夹怎么删除
win10怎么设置系统默认编码为utf-8 win10设置系统默认编码为utf-8方法介绍
最新文章
人气排行